Monthly Archives: February 2021

A New Technology Adoption Model: Model 2d. Social Evolution: Driving Change (ADKAR)

Create your own magic with Web 7.0™ / TDW AgenticOS™. Imagine the possibilities.

Copyright © 2021-2025 Michael Herman (Bindloss, Alberta, Canada) – Creative Commons Attribution-ShareAlike 4.0 International Public License
Web 7.0, TDW AgenticOS™ and Hyperonomy are trademarks of the Web 7.0 Foundation. All Rights Reserved.

For a complete list of 20+ technology adoption models, checkout: Technology Adoption Models: A Comprehensive Guide.

Model 2d. Social Evolution: Driving Change (ADKAR)

[Model 2d] Michael Herman (https://www.linkedin.com/in/mwherman/)

ADKAR Change Management Model (https://www.prosci.com/adkar/adkar-model)

Leave a comment

Filed under Uncategorized

PSN TN0028: SPS2003 XML Import-Export “Operation” Attribute

Click here to download this Parallelspace Corporation Technical Note: PSN TN0028: SPS2003 XML Import-Export “Operation” Attribute

Excerpts

operation Attribute

The technical note proposes the addition of an operation attribute to the XML emitted for each exported item by the SPS2003 Upgrade.exe tool.  The schema for the operation attribute would include the following operations:

  • operation=”create”
  • operation=”delete”
  • operation=”remove”
  • operation=”replace”
  • operation=”update”
  • operation=”add”
  • operation=”merge”
  • operation=”ignore”

operation Attribute Values

operation Attribute ValuesDescriptionPre-delete Existing ItemCreate New Item
operation=”delete”Delete deletes an existing item imported into SPS2003 during a previous execution of the Import tool; or fails if the item doesn’t exist.NoNo
operation=”remove”Delete deletes an existing item imported into SPS2003 during a previous execution of the Import tool, if it exists.NoNo
operation=”create”Create creates a new instance of the exported item; or fails if the item already exists (see replace, update and add)NoYes
operation=”replace”Replace replaces an existing item imported intoSPS2003 during a previous execution of the Import tool by executing a Delete followed by a Create; or fails if the item doesn’t exit.YesYes
operation=”add”Add a) creates a new instance of the exported item if the item does *not* exist; or b) replaces an item if the item was imported into SPS2003 during a previous execution of the Import tool.  This operation shouldn’t fail based on previous import operationsa) No b) Yes  a) Yes b) Yes  
operation=”merge”Add a) creates a new instance of the exported item if the item does *not* exist; or b) updates an item if the item was imported into SPS2003 during a previous execution of the Import tool.  This operation shouldn’t fail based on previous import operationsa) No b) No  a) Yes b) No  
operation=”update”Update adds or replaces the values of selected attributes of an existing item imported intoSPS2003 during a previous execution of the Import tool; or fails if the item doesn’t exit.NoNo
operations=”ignore”Processing for this item is skipped.  The contents of the item are ignored.n/an/a


Leave a comment

Filed under Uncategorized

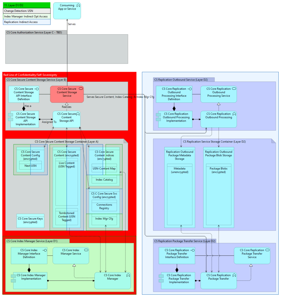
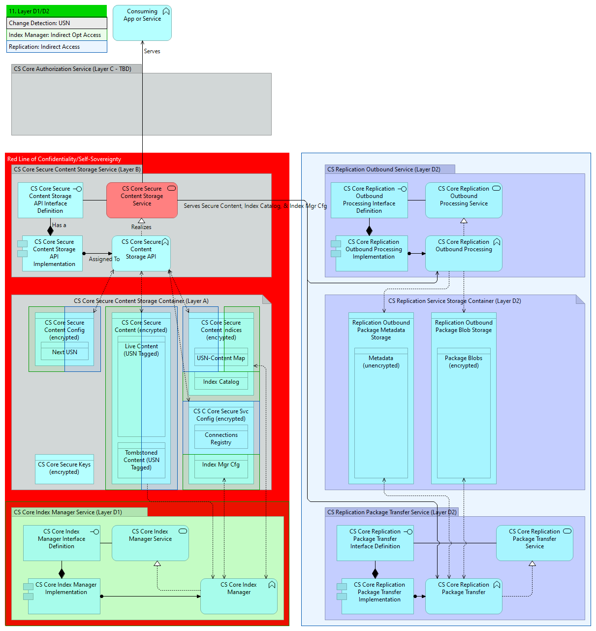
Secure Data Storage Working Group (sds-wg) Confidential Storage (CS): Functional Architecture Reference Models (CS-FARMs) 0.36 (whitepaper placeholder): Sample Diagrams

Cover Page
SDS Layers Model
SDS Layers Model: Red Line of Confidentiality/Self-Sovereignty
CS-FARMs Abstract Model and Architecture Variations
CS-FARMs Architecture Variations and Red Line of Confidentiality/Self-Sovereignty
Sample Confidential Storage Functional Architecture Reference Model (CS-FARM)

Leave a comment

Filed under Uncategorized

Social Evolution: A New Self-Sovereignty Political Spectrum

Copyright (c) 2021-2025 Michael Herman (Alberta, Canada) – Creative Commons Attribution-ShareAlike 4.0 International Public License
https://creativecommons.org/licenses/by-sa/4.0/legalcode

Almost 2 years ago when I created and documented the Social Evolution models for Technology Adoption, I never dreamed that I would be writing an article with the above title.

Paraphrasing, the Social Evolution model states:

A #wanderer is someone who leaves their tribe to share their knowledge and wisdom with others; to later form a party of explorers to explore and conquer a common set of goals; and, even further on, create a clan, a band, a tribe, and a tribal society, a group of people who live and work together – a group of tribes organized around kinships.

The Social Evolution model was first documented (illustrated) here: click Social Evolution and Technology Adoption.

Later, the model was added to the list of what became 2 of the 20+ models in the article: Technology Adoption Models: A Comprehensive Guide as:

  • Model 2a: Social Evolution: Creation of Nation State, and
  • Model 2b. Social Evolution: Defining Principles.

Model 2a appears below followed by Model 2b.

Model 2a: Social Evolution: Creation of a Nation State
Model 2b: Social Evolution: Defining Principles

What I didn’t realize is that I was also defining a framework for a new political spectrum:

  • True decentralization/self-sovereignty on the far left
  • Complete authoritarian centralization on the far right

…and hence, a new Social Evolution model.

Model 2c. Social Evolution: Self-Sovereignty Political Spectrum

Is the Social Evolution model harmful? No, not at all …as long as it remains helpful in illuminating new concepts like the Self-Sovereignty Political Spectrum.

What is your self-sovereignty political affiliation? Are you:

  • A decentralized/self-sovereign sheep (that needs to be protected by default), or
  • An authoritarian centralizationist wolf (ready to devour your sheep mates)?

…or are you a centrist?

Have a great day.

The mind once enlightened, cannot be darkened” – Thomas Paine

Leave a comment

Filed under Uncategorized

Trusted Digital Assistant: Conceptual Architecture

This is a concept architecture diagram for a hypothetical design based on:

Leave a comment

February 3, 2021 · 11:40 am

What is SSI? (“How to avoid unconscious contractions”)

From: Self-Sovereign Identity Personal Data Usage Licensing (SSI-PDUL) Model: Solution Concept  whitepaper

Self-Sovereign Identity, as a standalone phrase or as an acronym (SSI), is a very confusing, overloaded, ambiguous term whose use should be avoided in all situations[1]. In a conversation, a blog post, an article, or a standards document, it could mean any of the uncontracted terms in the following figure.


[1] The most recent example of SSI confusion is the Principles of SSI document published by the Sovrin Foundation (https://sovrin.org/principles-of-ssi/). The document makes no attempt to define SSI nor state what SSI is intended to be an acronym for. Principles of SSI has resulted in a lot of confudsion (https://hyperonomy.com/2018/12/18/definition-confuding/) in the decentralized identifier communities as different working groups try to apply the Principles in new domains without first discerning: a) precisely which definition/application of SSI should be used and b) the types or categories of principles being represented in the document. Without first having a clear and precise definition for (a), successfully achieving (b) is almost impossible.

Figure 1. SSI: Unconscious Contractions

The term Self-Sovereign Identity (or its acronym SSI) could refer to any or all of the uncontracted terms in the above figure – unless an author has taken great care to be clear and precise with respect to every occurrence/usage of the term and/or its acronym.

What is Self-Sovereign Identity (SSI)? …really

To understand, in plain English, what a Self-Sovereign Identity (SSI) is, one must first recognize that “Self-Sovereign” is an adjective applied to the noun “Identity”. The TDW Glossary derivation of Self- Sovereign Identity is depicted in the model below.

Figure 2. TDW Glossary: Digital Identity Neighborhood

Narration

  1. Decentralized Identity is derived from (or is a specialization of) the term Digital Identity.
  2. Self-Sovereign Identity, in turn, is derived from (or is a specialization of) the term Decentralized Identity.
  3. In addition, Anonymous Self-Sovereign Identity and Non-anonymous Self-Sovereign Identity are derived from (or are a specialization of) the term Self-Sovereign Identity.

Key Definitions

Digital Identity

A Digital Identity aggregates:

  1. A Digital Identifier, and
  2. Associated Digital Identity Data.

Decentralized Identity

A Decentralized Identity is a Digital Identity that is Verifiable.

A Decentralized Identity is often persisted in a Verifiable Data Register.

Self-Sovereign Identity

A Self-Sovereign Identity is a Digital Identity whose Digital Identity Owner has the right to exclusively and permanently exert control over the usage of one or more associated Personal Digital Identifiers and, independently, the usage of any associated Personal Identity Data associated with each Personal Digital Identifier.

Because a Self-Sovereign Identity is a specialization of Decentralized Identity, a Self-Sovereign Identity is also Verifiable.

Digital Identity Owner

A Digital Identity Owner is an entity that may be held legally accountable. Digital Identity Owners includes Persons and Organizations but does not include Things. The actual legal accountability of an Identity Owner for any particular action depends on many contextual factors including the laws of the applicable jurisdiction, etc. [Sovrin Glossary]

Anonymous Self-Sovereign Identity

An Anonymous Self-Sovereign Identity is a Self-Sovereign Identity whose Personal Digital Identifier is associated with (or governed by) an Anonymous Digital Identifier Method.

Non-anonymous Self-Sovereign Identity

A Non-anonymous Self-Sovereign Identity is a Self-Sovereign Identity whose Personal Digital Identifier is associated with (or governed by) a Non-anonymous Digital Identifier Method.

Personal Digital Identifiers

A Personal Digital Identifiers is a Digital Identifier associated with a Person as the Subject of the identifier.

Personal Digital Data

Personal Digital Data is Digital Identity Data associated with a Personal Digital Identifier; and hence, a Person as the subject of the identifier.

Anonymous Digital Identifier Method

An Anonymous Digital Identifier Method is a Digital Identifier Method designed to guarantee anonymity and privacy for the Subject of a conforming Digital Identifier.

Non-anonymous Digital Identifier Method

A Non-anonymous Digital Identifier Method is a Digital Identifier Method that does not guarantee anonymity nor privacy for the Subject of a conforming Digital Identifier.

Self-Sovereign Identity Model (SSI Model)

The next most commonly (and generically) used term is Self-Sovereign Identity Model (SSI Model).

The Self-Sovereign Identity Model (SSI Model) is an identity system architecture based on the core principle that Identity Owners have the right to permanently exert control over the usage of one or more of their Personal Digital Identifiers and, independently, the usage of any associated Personal Identity Data. [inspired by the Sovrin Glossary]

2 Comments

February 1, 2021 · 1:04 pm