Michael Herman (Toronto/Calgary/Seattle)
Hyperonomy Business Blockchain Project / Parallelspace Corporation
April 3, 2019
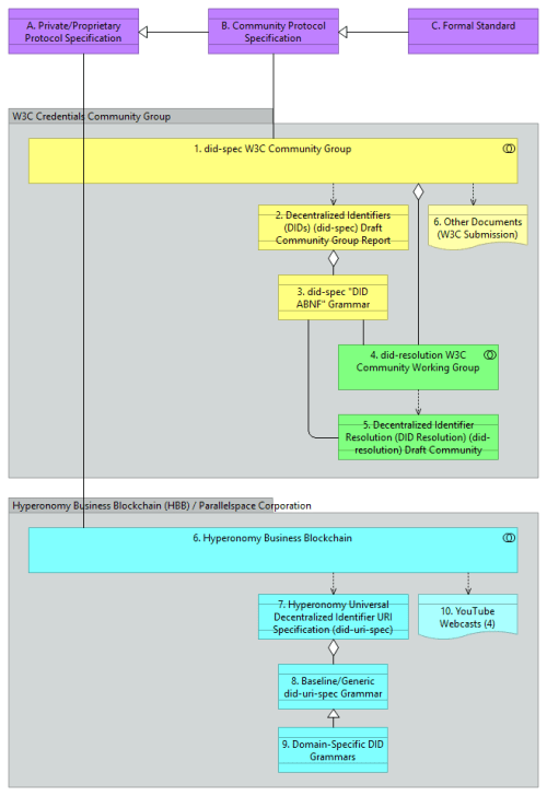
Figure 1. DID Specifications Ecosystem
Figure 2. Comparison: did-uri-spec URI Syntax Examples and “DID ABNF” URL Syntax Examples
Figure 3. did-uri-spec Grammar (using ABNF notation)
Figure 4. “DID ABNF” (AB) Grammar (using ABNF notation)
References
- Decentralized Identifier URI Specification (did-uri-spec): “DID ABNF” Comparison & Coexistence v0.23 webcast



